在SaaS商城商户系统中,会员管理是其中不可忽视的模块之一,那么在产品上,会员管理模块应该如何搭建?具体又包括了哪些元素?本篇文章里,作者针对SaaS商城商户系统中的会员管理体系进行了总结,一起来看看吧。
> < style="text-align: left; margin-bottom: 10px;">
一、简介
1. 目的会员管理是SAAS商城商户系统中不可忽略的组成部分。会员管理包括会员资格获得,资格会员管理,会员奖励(体现在会员管理或者客户关系管理过程中)与优惠(体现在销售消费过程中),会员分析与保持(体现在客户关系管理的数据挖掘分析中)。
2. 范围本文档阅读对象为产品经理、项目经理、运营主管、客服。
二、产品概述
1. 总体功能架构图 < style="text-align: left; margin-bottom: 10px;">
三、功能需求说明
1. 会员管理1)会员概况
页面截图:
操作说明:
< style="text-align: left; margin-bottom: 10px;">
2)会员列表
页面截图:
< style="text-align: left; margin-bottom: 10px;">
操作说明:
商城可以针对会员进行添加,编辑,锁定,调整账户等操作。
商城可以针对会员进行添加,编辑,锁定,调整账户等操作。账户类型有用户名、手机、邮箱三种类型,筛选时可以选择其中一种类型并输入对应的内容进行筛选。点击【收起】按钮可以将搜索条件隐藏,点击【展开】按钮可以将搜索条件显示。① 添加会员
页面截图:
< style="text-align: left; margin-bottom: 10px;">
操作说明:
点击会员列表的【添加会员】按钮,跳转到添加会员页面;添加会员页面,会员名、昵称、手机号、密码和会员等级必填;头像、真实姓名、性别和生日非必填;会员名,用于登录,添加成功后不可编辑,请认真填写;昵称,会员名称;手机号,进行手机号验证,请填写正确的手机号;会员等级,下拉菜单显示会员等级内容,用于会员运营和营销。② 会员查询
页面截图:
< style="text-align: left; margin-bottom: 10px;">
操作说明:
点击【收起】按钮可以将搜索条件隐藏,点击【展开】按钮可以将搜索条件显示;支持账号、成交次数、消费金额、注册时间、上次访问时间、会员来源、积分、余额、成长值、会员等级、会员标签、来源渠道、黑名单、会员群体查询;账号,支持用户名、昵称、手机号三种类型查询;成交次数/消费金额,支持数字范围查询;注册时间/上次访问时间,支持时间范围查询,精确到秒;会员来源,下拉菜单包含自营会员和平台优惠劵两种;自营会员,为店铺自己运营注册的会员,平台优惠劵,通过店铺设置的平台优惠劵,从其他店铺注册引流的会员;积分/余额/成长值,支持数字范围查询;会员等级,下拉菜单,内容根据会员等级页面信息展示;会员标签,下拉菜单,内容根据会员等级页面信息展示;来源渠道,下拉菜单,会员注册的渠道信息(端口);黑名单,下拉菜单,包含是和否;会员群体,下拉菜单,内容根据会员群体页面信息展示。③ 会员列表
页面截图:
< style="text-align: left; margin-bottom: 10px;">
操作说明:
会员列表信息包含:账户(会员头像和手机号)、会员等级、上级分销商、积分、余额、成长值、标签、会员来源、最后登录时间、详情和更多操作;支持批量设置标签操作,可批量选择会员信息,关联设置相关标签信息;点击按钮,跳转到会员详情页面;点击【更多】按钮,弹窗显示更多操作,支持上级分销商变更、设置标签、重置密码、发放优惠券、调整余额、调整积分和黑名单。a. 详情
页面截图:
操作说明:
< style="text-align: left; margin-bottom: 10px;">
b. 基本信息
会员基本信息包含:会员头像、用户名、邮箱、真实姓名、手机号、性别、生日、会员等级、注册时间和最后登录时间;邮箱、真实姓名、手机号、性别、生日和会员等级可修改。商城可以针对会员进行添加,编辑,锁定,调整账户等操作。
c. 基本信息
页面截图:
< style="text-align: left; margin-bottom: 10px;">
账户明细
< style="text-align: left; margin-bottom: 10px;">
调整积分
操作说明:
账户明细包含账户概览和账户变动明细两部分;账户概览包含:积分、余额(不可提现)、余额(可提现)和成长值三部分;点击,积分/余额(不可提现)/余额(可提现)/成长值【调整】按钮,弹窗显示调整页面,可手动修改积分/余额(不可提现)/余额(可提现)/成长值账户余额;调整时,调整数额与当前积分数相加不能小于0;账户变动明细包含查询条件和账户变动记录两部分;支持账户类型、来源类型和发送时间段查询;账户变动记录包含:账户类型、数据金额、发生方式、备注和发生时间;发送方式包含:注册、调整消费等。d. 订单管理
页面截图:
< style="text-align: left; margin-bottom: 10px;">
订单列表
< style="text-align: left; margin-bottom: 10px;">
订单详情
操作说明:
订单管理页面,支持订单编号查询;订单列表信息包含:订单编号、店铺名称、商品名称、订单金额、实际支付金额、使用余额、订单类型、订单状态和下单时间;点击按钮,跳转到订单详情页面。e. 会员地址
页面截图:
< style="text-align: left; margin-bottom: 10px;">
操作说明:
会员地址包含:名称、手机号、联系电话和地址信息。
f. 收藏记录
页面截图:
< style="text-align: left; margin-bottom: 10px;">
操作说明:
支持商品名称查询;收藏记录包含:商品(商品图片和商品名称)、商品价格、商品状态、收藏量和收藏时间。g. 浏览记录
页面截图:
< style="text-align: left; margin-bottom: 10px;">
操作说明:
支持商品名称查询;浏览记录包含:商品(商品图片和商品名称)、商品价格、商品状态、浏览量和浏览时间。h. 优惠券
页面截图:
< style="text-align: left; margin-bottom: 10px;">
操作说明:
会员优惠劵信息展示,包含:优惠券名称、优惠码、面值、获取方式、状态、领取方式、结束时间和使用时间。
② 更多
页面截图:
< style="text-align: left; margin-bottom: 10px;">
操作说明:
点击会员列表的【更多】按钮,弹窗显示会员更多操作功能;会员更多操作包含:上级分销商变更、设置标签、重置密码、发放优惠券、调整余额、调整积分和黑名单。a. 上级分销商变更
页面截图:
< style="text-align: left; margin-bottom: 10px;">
操作说明:
点击【上级分销商变更】按钮,弹窗显示变更上级分销商页面;变更上级分销商页面,支持上级分销商的查询和展示;变更上级分销商页面,支持分销商名称、上家分销商、分销商等级、分销商状态和添加时间查询;分销商信息包含:分销商名称、上级分销商、分销商等级、当前状态、添加时间和变更操作。b. 设置标签
页面截图:
< style="text-align: left; margin-bottom: 10px;">
操作说明:
点击操作栏的【设置便签】按钮,弹窗显示设置便签页面,可设置多个会员标签;点击会员列表的【设置便签】按钮,需批量选择会员信息并进行批量设置标签操作。c. 重置密码
页面截图:
< style="text-align: left; margin-bottom: 10px;">
操作说明:
点击操作栏的【重置密码】按钮,弹窗显示重置密码页面;重置密码页面,需设置新密码和确认新密码保持一致才能修改成功。d. 发放优惠券
页面截图:
< style="text-align: left; margin-bottom: 10px;">
可选优惠券
< style="text-align: left; margin-bottom: 10px;">
已选优惠券
操作说明:
点击操作栏的【发放优惠劵】按钮,弹窗选择优惠券页面;选择优惠劵页面,可选优惠券显示,会员可发放的优惠券信息;选择可选优惠券,点击【添加】按钮,已选优惠券显示添加后的优惠券信息;点击【确定】按钮,根据用户信息和已选优惠券进行手动发放操作。e. 调整余额
页面截图:
< style="text-align: left; margin-bottom: 10px;">
操作说明:
点击操作栏的【调整余额】按钮,弹窗显示调整余额页面;调整余额页面,可调整余额(不可提现)账户的余额;调整数额大于0,点击【确定】按钮,可用余额(不可提现)增加,并生成余额记录;调整数额小于0,点击【确定】按钮,可用余额(不可提现)减少,并生成余额记录;调整数额,最多保留两位小数;调整数额与当前不可提现余额相加不能小于0。f. 调整积分
页面截图:
< style="text-align: left; margin-bottom: 10px;">
操作说明:
点击操作栏的【调整积分】按钮,弹窗显示调整积分页面;调整积分页面,可调整积分账户的余额;调整数额大于0,点击【确定】按钮,积分账户余额增加,并生成积分记录;调整数额小于0,点击【确定】按钮,积分账户余额减少,并生成积分记录;调整数额为整数;调整数额与当前不可提现余额相加不能小于0。g. 黑名单
页面截图:
< style="text-align: left; margin-bottom: 10px;">
操作说明:
点击操作栏的【黑名单】按钮,弹窗显示加入黑名单确认页面;加入黑名单确认页面,点击【确定】按钮,将会员加入黑名单,登录用户强制退出登录;黑名单会员无法登录。3)会员等级
页面截图:
< style="text-align: left; margin-bottom: 10px;">
操作说明:
会员等级页面,用于维护和管理会员的等级信息;会员等级按照会员的成长值进行自动升级,请谨慎设置会员等级。商城可以根据会员等级设置相应的活动优惠。会员等级页面,支持添加会员等级、会员等级信息展示和编辑操作;会员等级信息包含:会员等级、会员等级ID、等级名称、成长值、持有人数和等级权益。① 添加会员等级
页面截图:
< style="text-align: left; margin-bottom: 10px;">
操作说明:
会员等级页面,点击【添加会员等级】按钮,跳转到会员等级添加页面;会员等级添加页面包含:基本信息、等级权益和等级礼包三部分;基本信息,包含:等级名称、等级说明和所需成长值;修改等级所需成长值后,部分客户会因无法达到该成长值要求而发生会员等级的变化;等级权限,包含:是否包邮、消费折扣和积分回馈倍率;回馈积分 = 消费金额 * 积分回馈倍率;等级礼包,包含:赠送积分、赠送红包和赠送优惠劵;赠送优惠劵,支持赠送多个。4)会员标签
页面截图:
< style="text-align: left; margin-bottom: 10px;">
操作说明:
会员标签是商城为了更加有效的对会员进行管理和分组。
会员标签是商城为了更加有效的对会员进行管理和分组。用户可以针对会员设置相应的标签,方便查找和管理。会员标签页面,支持添加标签、批量删除、标签名称查询、编辑和删除操作。5)会员群体
< style="text-align: left; margin-bottom: 10px;">
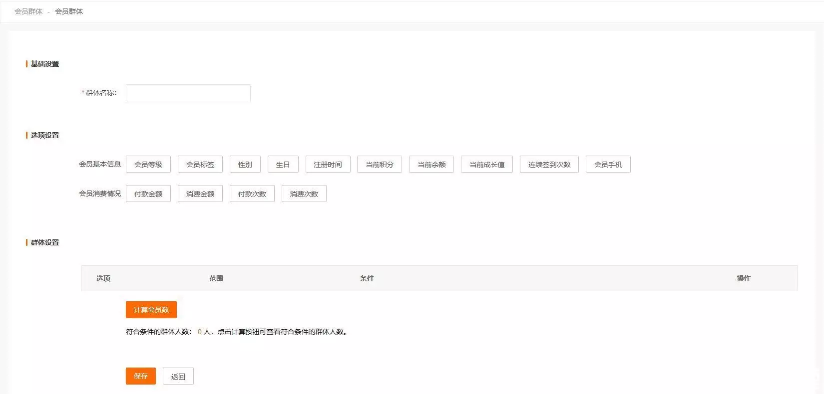
① 添加群体
页面截图:
< style="text-align: left; margin-bottom: 10px;">
添加群体
< style="text-align: left; margin-bottom: 10px;">
群体设置
操作说明:
会员群体页面,点击【添加群体】按钮,跳转到添加群体页面;添加群体页面,包含:基础设置、选项设置和群体设置;基础设置,包含群体名称;选项设置,包含:会员基本信息和会员消费情况;会员基本信息,包含:会员等级、会员标签、性别、生日、注册时间、当前积分、当前余额、当前成长值、连续签到次数、会员手机;会员消费情况,包含:付款金额、消费金额、付款次数、消费次数;群体设置,根据选择的会员标签,设置范围和条件。6)会员导入
页面截图:
< style="text-align: left; margin-bottom: 10px;">
会员导入
< style="text-align: left; margin-bottom: 10px;">
会员导入模板
操作说明:
会员导入,用于通过会员导入模板,批量导入会员信息;会员导入页面,包含:导入会员、点击下载模板和导入记录;会员导入页面,点击【导入会员】按钮,弹窗显示当前设备的文件信息;会员导入页面,点击【点击下载模板】按钮,下载导入会员模板;导入会员模板内容包含:用户名、昵称、手机号、密码(明文)、微信公众号openid、微信小程序openid、真实姓名、积分、成长值、余额(可提现)、余额(不可提现)、会员等级(id);导入记录,包含:导入时间、导入会员数、导入成功会员数、导入失败会员数;7)黑名单
页面截图:
< style="text-align: left; margin-bottom: 10px;">
操作说明:
黑名单,用于管理会员黑名单信息;黑名单页面,支持:会员名、昵称和手机号筛选、批量移除和移除操作;黑名单信息包含:账号、会员等级、积分、余额、成长值和最后登录时间。专栏作家
小胖纸,人人都是产品经理专栏作家。九年产品经验,横跨多个行业和领域,专注金融和市场营销,擅长产品需求分析,平凡的外表下有颗不平凡的心。
本文原创发布于人人都是产品经理。未经许可,禁止转载
题图来自Unsplash,基于 CC0 协议
该文观点仅代表作者本人,人人都是产品经理平台仅提供信息存储空间服务。